Bluetooth Frame Capturing | Ellisys Bluetooth Explorer 400 and ThinkPalm’s Expertise

Wireless Testing
Praveen K December 23, 2024

I am sure you have heard about capturing Wi-Fi frames using the Wi-Fi USB dongle or Wi-Fi built-in Linux laptop, but how many of you know about capturing Bluetooth frames? Worry not; this article explains Bluetooth frame capturing and its use cases. We will also investigate what ThinkPalm has to offer in Bluetooth frame capturing service. So, let’s get started. 

Often, Bluetooth engineers need to test and debug product prototypes rapidly. Therefore, for this purpose they do traffic analysis. However, Bluetooth over-the-air sniffing has always been difficult to perfect. Legacy sniffing methods have major tech­nological drawbacks. As a result, they have become unreliable and even unusable in numerous circumstances. These limitations severely impact the testing and debugging process. 

Transforming Bluetooth Sniffing with Ellisys   

Ellisys, a leading provider of wireless testing solutions, introduced an advanced wideband Digital Radio that transforms protocol capture and analysis to the next level. The device is capable of beating the limitations of traditional Bluetooth sniffing methods, and Ellisys’ ingenious technology offers efficient traffic analysis. Further, it helps Bluetooth testing engineers to optimize their workflows and improve productivity. 

Ellisys Bluetooth Explorer 400 

The Pro-dual edition Bluetooth Explorer is a complete advanced analysis tool that simultaneously captures and analyses several wireless protocols. It includes:

  • Enhanced Data Rate/ Bluetooth Basic Rate (EDR/BR) 
  • Bluetooth Low Energy (BLE) 
  • Wi-Fi 

Ellisys Bluetooth Explorer 400 is an all-in-one solution providing a platform for deep analysis and fixing complicated wireless communication environments.

Ellisys Bluetooth Explorer

Technical Specifications of Ellisys Bluetooth Explorer 400

Let’s see the technical specifications of Ellisys Bluetooth Explorer 400  below:

Technical Specifications of Ellisys Bluetooth Explorer 400

Basic Power and Control Setup for Explorer  

For proper functioning, you need to stick to proper hardware configuration requirements for Ellisys Bluetooth Explorer. Therefore, you need: 

  • Connection to DC Power Supply for reliable power delivery 
  • USB 22.0 Standard-A to Standard-B cable (supplied) for establishing and maintaining a secure connection to the Control Computer

Power and Control Set up for Bluetooth Explorer

Minimum Requirements of Control Computer Hosting Analyzer application 

  • The processor should be Intel Core 2 GHz or a compatible processor 
  • 4 GB of RAM 
  • Display resolution should be 1280 x 1024 with at least 65,536 colors 
  • USB 2.0 EHCI host controller 
  • Windows® 7 or higher Dotnet framework 4.6.1 

Software installation of Ellisys Bluetooth Analyzer 5.0.9064: 

For installing the Ellisys application software, you need to follow the steps below. 

Download and run the set up application from a link provided by Ellisys 

Go to the Downloads on the Ellisys website at www.ellisys.com or support@ellisys.com to request the application software from Ellisys 

Ensure the target computer system on which the software resides must satisfy all the above requirements mentioned for the Control Computer hosting analyzer application. Also, software upgrades will be free if you buy the application from Ellisys.  

Steps in capturing Bluetooth traffic from Ellisys Bluetooth Analyzer

1. Once you have installed the analyzer software on Windows PC, open the software app by pressing the Windows start menu. Select and open the “Ellisys Bluetooth Analyzer”

Ellisys Bluetooth Analyzer

 2. After the analyzer app is opened, Select Start Recording from Record menu

Bluetooth analyzer app

3Live capture of Bluetooth frames will start appearing in the overview window

Live Capture of frames from Bluetooth Analyzer App

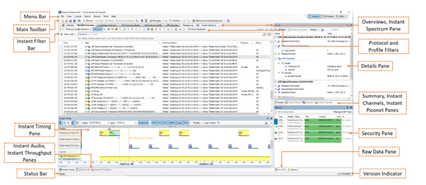
4. The below sample picture will show the various windows, views, menus, toolbars, and other visual and control elements.

5. To save the frame capture by pressing “Stop Recording” from Main tool bar (or) go to Record > Stop RecordingGo to File > Save as and specify the file name on the respective folder location. The Saved file will have extension *.btt. 

Ellisys Bluetooth Analyzer Trace Files

6. To open the previously saved capture, go to “File > Open” from menu bar and select the *.btt file from the folder location.

Command for Opening Previously Saved Frame Capture from the Bluetooth Analyzer App

Why should you rely on Ellisys Bluetooth sniffing? 

Bluetooth wireless technology was designed to tackle interference on the heavily used 2.4GHz ISM band. Also, it has inherent anti-sniffing features to make it even more secure. Bluetooth radios use a pseudo-random hopping sequence from 40 (low energy) to 79 (classic) channels. Further, capturing packets becomes difficult. 

Conventional hopping sniffers try to synchronize with a specific hopping sequence. These sniffers capture packets after successful synchronization only. But this method has its drawbacks. Therefore, it becomes hard to use and is often unreliable and applicable in specific situations. 

With the introduction of Ellisys, Bluetooth sniffing has been elevated to unprecedented levels. Ellisys Bluetooth sniffer is the industry’s first wideband sniffer. The innovative method beats the limitations of conventional Bluetooth sniffers. Ellisys Bluetooth sniffer has pathbreaking features that transformed interoperability testing and debugging capabilities. The technology is straightforward, but it is powerful. Rather than monitoring a few channels, the Ellisys Bluetooth sniffer captures the entire channel at the same time. 

Also, the passive listening method prevents the need for synchronization with a piconet. It allows the Bluetooth sniffer to keep tabs on adjacent Bluetooth topologies—for example, piconets, mesh networks, and scatternets without configuration. 

What are the powerful features of Ellisys Bluetooth explorer ?

All-in-One Sniffer 

Ellisys Bluetooth Explorer is concurrent and facilitates one-click capture of several wireless protocols. Also, it offers fully integrated hardware and time synchronized captures. It supports protocols and interfaces such as WCI-2, raw RF spectrum, Bluetooth Low Energy, Wi-Fi, HCI, generic I2C, logic/GPIO, SPI, SWD, UART and Audio I2S. 

Industry-leading Software 

The Ellisys software application provides insights into complex protocol and RF behaviors. It features flexible configuration and control to help engineers with the proper insights they require. 

Bluetooth Wideband Capture 

Ellisys Bluetooth Explorer helps with easy and rock-solid capture of any traffic on all channels.  

LC3 Auto-Detect 

The device features proprietary technology to identify and decode LC3 traffic even when the configuration parameters are absent. 

Supports Emerging Features 

Ellisys Bluetooth Explorer features free lifetime software updates to enable early implementation of pre-specification features.

Endless Mesh Support 

Get full support for Bluetooth mesh network topologies.

Reprogrammable Bluetooth Digital Radio

Ellisys Bluetooth Explorer supports software updates without making changes to hardware. 

Easily visualize complex networks 

Multi-piconet support from Ellisys Bluetooth Explorer shows all topologies, which include multiple piconets and scatternets. 

Complete protocol decoding

Ellisys Bluetooth Explorer has the best protocol decoding that supports all protocols and profiles.

Integrated Audio Analysis 

With Ellisys Bluetooth Explorer, it is possible to listen to captured over-the-air audio, as well as audio over HCI and I2S within the software. 

Raw RF Spectrum Display for Enhanced Insights 

Visualize co-ex issues and characterize the raw wireless environment using an Ellisys Bluetooth Explorer. 

Optimize workflow with Automation 

Use automation API, CLI, and injection API of Ellisys for advanced capture control and data insertion and extraction tasks. 

Hassle-free maintenance

While using Ellisys Bluetooth Explorer you can enjoy worry-free, no-cost software updates for lifetime that you can always access latest features, performance enhancements and security patches.  

ThinkPalm’s Bluetooth Frame Capturing with EBE 400

ThinkPalm offers Bluetooth Frame Capturing with Ellisys Bluetooth Explorer 400 (EBE) to investigate Basic Rate/Enhanced Data Rate/Low Energy frames to ensure the Bluetooth product complies with Bluetooth standards. 

Therefore, our EBE 400 hardware device also offers the following options in addition to BR/EDR/LE: 

Bluetooth Spectrum Capture 

Bluetooth USB HCI / UART HCI / SPI HCI Capture 

Bluetooth Logic Capture 

Bluetooth Audio I2S Capture  

Bluetooth WCI-2 Capture  

Overall, the Bluetooth classic and Bluetooth LE over-the-air sniffer offer several advantages to Bluetooth radio developers. It allows them to test and validate new features early. Further, it minimizes the risk of expensive re-spins, post-spin, and design issues.

Bluetooth Frame Capturing | Ellisys Bluetooth Explorer 400 and ThinkPalm’s Expertise

 


Author Bio

Praveen K is a skilled and passionate Test Lead at ThinkPalm with extensive experience in testing Wi-Fi and Bluetooth SoCs. He’s curious, adaptable, and always eager to explore new tools and techniques to stay ahead in the dynamic field of wireless technology.